概述

EasyManager产品介绍

EasyManager(简称EM)是一个全自动化全生命周期的运维管家,提供大数据产品的一站式部署、运维、监控服务,其可实现产品部署、产品升级、版本回滚、扩缩节点、日志诊断、集群监控、实时告警等功能,致力于最大化节省运维成本,降低线上故障率与运维难度,为客户提供安全稳定的产品部署与监控。

系统架构

image.png

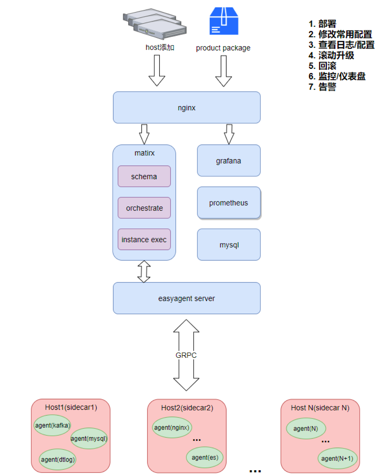
产品部署之前需添加主机、及上传安装包,主机和安装包通过nginx进行服务转发,matinx是主程序服务,其中包含schema安装包文件解析,orchestrate组件依赖关系处理,instance exec执行引擎3部分。除此之外,promethus进行集群监控,以及通过grafana进行仪表盘展现,MySQL存储Easy Manager相关数据。Easy Manager所有的组件通过easyagent server服务与外部实体连接、调度。

image.png

Easyagent Server通过标准的GPRC协议与sidecar进行双向通讯,通过GRPC全双工通讯,客户端网络环境不需要开监听端口,所有控制指令进行实时传输。Sidecar进行不同agent的服务管理,如kafaka、ES等服务,可实现对agent服务的cgroup分组以及tc控制,控制主机资源使用、上报监控资源使用情况,以及进行健康检查。同时Easyagent Server抽象出七大REST接口,安装、启动、停止、更新、配置修改、卸载、执行等与上层应用进行交互,使agent类别和功能可轻松无限扩展。

产品概念图

image.png

主要特性

  • 自动化部署

EasyManager通过规范化的步骤和参数约定制作出产品安装包,发布包中的Schema文件中配置了安装包中所有的服务,包含各服务的配置参数、健康检查参数,服务之间的依赖关系等。产品部署时可根据Schema中的相关配置实现一键全自动化部署。

  • 界面化集群运维

Hadoop集群、大数据平台在日常运维中涉及到的节点扩容缩容、组件停止启动、服务滚动重启、服务参数修改、版本升级与回滚等多种运维操作,通过逻辑化、流程化的产品界面展现,方便运维人员操作和监控,提高运维效率。

  • 仪表盘集群监控

通过集成开源的promethus和grafana,实现对集群、服务、节点的核心参数监控,并通过灵活形象的仪表盘进行数据展现。包含CPU占用率,RAM使用率、磁盘空间、I/O读写速率等核心参数进行监控,实时掌握集群、服务、节点的运行状态,降低运维故障率。同时,支持用户自建仪表盘及监控项,实现自定义监控项。

  • 实时告警

支持实时监控集群中各组件服务的运行指标,如CPU、内存、磁盘、读写IO等,并支持短信、钉钉、邮件告警通道配置,集成多种第三方消息插件。当集群服务出现异常时,可触发告警条件,系统将及时通知接收人。

  • 强扩展性

通过自研的Easyagent Server抽象出七大REST接口,安装、启动、停止、更新、配置修改、卸载、执行等与上层应用进行交互,可使agent类别和功能可轻松无限扩展。

  • 安全稳定

数据安全、产品安全是大数据产品需要重点考虑的问题。Easy Manager在产品设计中过滤掉rm、drop等命令行,防止对数据库的误操作,通过更加安全的方式执行相关命令。同时提供服务的滚动重启、产品的断电重启,解决运维时服务不停止运行的场景并节省运维时间。